日向夏特殊応援部隊

俺様向けメモ

Mobile

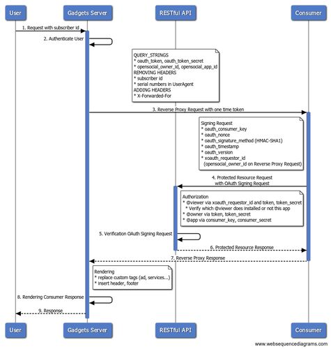
OpenSocial mobile のシーケンス

先日の idcon #6 にて発表した際に使ったシーケンスです。資料自体は大分グレーなので公開しませんw例によってシーケンスのテンプレとして WebSequenceDiagrams - Draw sequence diagrams online in seconds こちらもご利用下さい。

OpenID Mobile Profile

やっと specs のメーリングリストでもモバイル用の OpenID に関して議論が開始になったので、メモしておきます。http://www.nabble.com/OpenID-Mobile-Profile--td21739618.htmlここがスレ一覧。 http://www.nabble.com/Re%3A-OpenID-Mobile-Profile--p21742…

続・モバイル用の OpenID 考

ちょうど今日、有志でモバイル用 OpenID について議論してきたので気分転換に。 モバイル用の OpenID 考 - Yet Another Hackadelic OpenID for mobile と言う題目で idcon #4 で話してきました - Yet Another Hackadelic の続きです。 ニーズの話 OP 側の視…

モバイル用の OpenID 考

いつか書こうと思って書いてなかったので。ちなみにモバイルサイト開発は不得手と言うか余り経験が無いので、突っ込み歓迎です。またモバイルの世界に OpenID なんて(ry ってのは今は考えない。 特徴 携帯電話の場合は個体識別番号って奴があって、それを…